DIY OGRE的面部动画的详细介绍
DIY OGRE的面部动画的详细介绍
通过前面[1,2]将OGRE中的facial.mesh转换为xml进行分析后,明白了OGRE中Pose Animation的实现原理:在顶点初始位置与偏移位置(由poseoffset指定)之间进行线性插值。比如:顶点位置为:x = 1 , y = 1 , z = 1,poseoffset指定该点的相对偏移量为:pox = 2 , poy = 2 , poz = 1,如果规定在100s完成动画,并假设FPS = 1(这有点夸张),则应该将相对偏移量进行100等分,每一秒在原来的顶点坐标上增加:deltax = 0.02,deltay = 0.02,deltaz = 0.01。
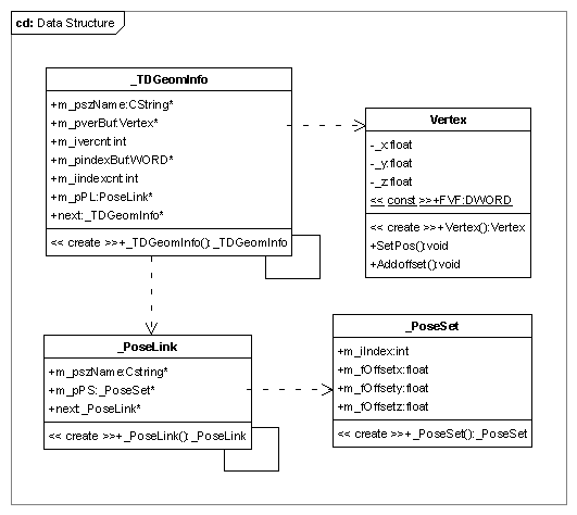
程序中通过解析xml文件得到:submesh信息、每个submesh对应的poseoffset集。下面是其数据结构:

每个submesh用链表串起来,而一个submesh中可能存在多个pose动画,这些pose动画也采用链表结构。在程序中允许用户选择一个submesh作为当前submesh,如果该submesh有pose动画则在左边列表中给出,用户点击相应的pose动画可以播放。

